More below!


UViten | Software Engineering, App
Through an API from the Norwegian Meteorological Institute, I, with other students, developed an android app. The app helps users stay safe from UV-light and the sun, and enlightens the risk factors of sundamage.
I also learned throughout the project how to work agile. We used a mix of scrum with sprints and kanban boards throughout the project.
Theme & Tools
Java, Kotlin, Android, Agile teamwork, Scrum, Kanban
Timeline
4 Months
Role
Designer & Developer
Date Completed
June 2022
Results
In short the app we made is:
“An application that offers overview of recommended use of sunscreen in consideration of weatherdata, with intention to do so in a safe, proper way.”
The project resulted in all of the group members getting grade “B” on the project.

Altough not visually complete, the app functions were all working and gave the right recommendations for the users profile.



The project gave me great experiences of how to work on a bigger software project with interdisciplinary teammembers, and learnt me how to work agile in the process.
Agile teamwork


In the project there was alot of focus on planning and structuring of the entire process. Having an agile approach and learning different methods and techniques like scrum and kanban boards was really helpful.
We initially thought scrum with the scrum-framework: produkteier, scrum-master og scrum-team, would work best for us, but ended up with a mix of scrum and kanban boards.

All the way throughout the project we did retrospective meetings with standups to get the others on the team up-to-date on where we were at.

We used teams as a communication platform to coordinate and give information to the other students about our current tasks.
I learned the importance of agile teamwork and cooperation while doing a bigger software project.
Insight & methods
We did two datacollections to give us a better understanding of the user needs and to get some idea of required specifications for the app.
We did a survey to map functionalities and initial ideas for the app:


We also conducted an semi-structured expert-interview with a specialist on skin-cancer from kreftregisteret.no. This was done to give a deeper insight on ethical callenges and risk factors of UV-light.


These insights gave me and the team a better understanding of what the end-user needed and wanted for the app.
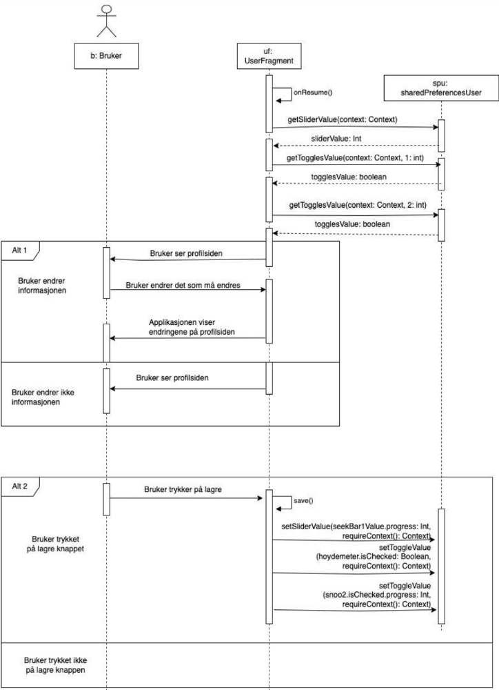
Use cases & diagrams
We made several use cases for the app to get an overview of how we wanted to structure the system and userscenarios.




Through modeling we got an overview of the system and the use cases/scenarios.